wordpress diagram

5 WordPress Diagrams

WordPress Diagrams

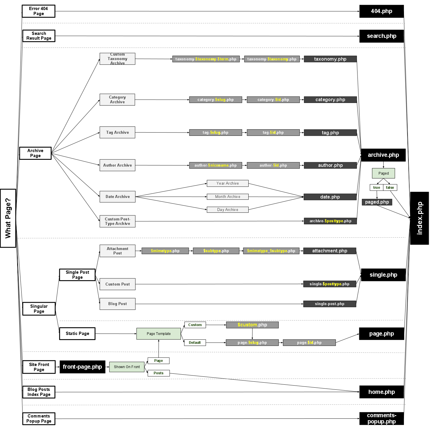
WordPress Template Hierarchy of WikiMedia:

Codex Template Hierarchy

 

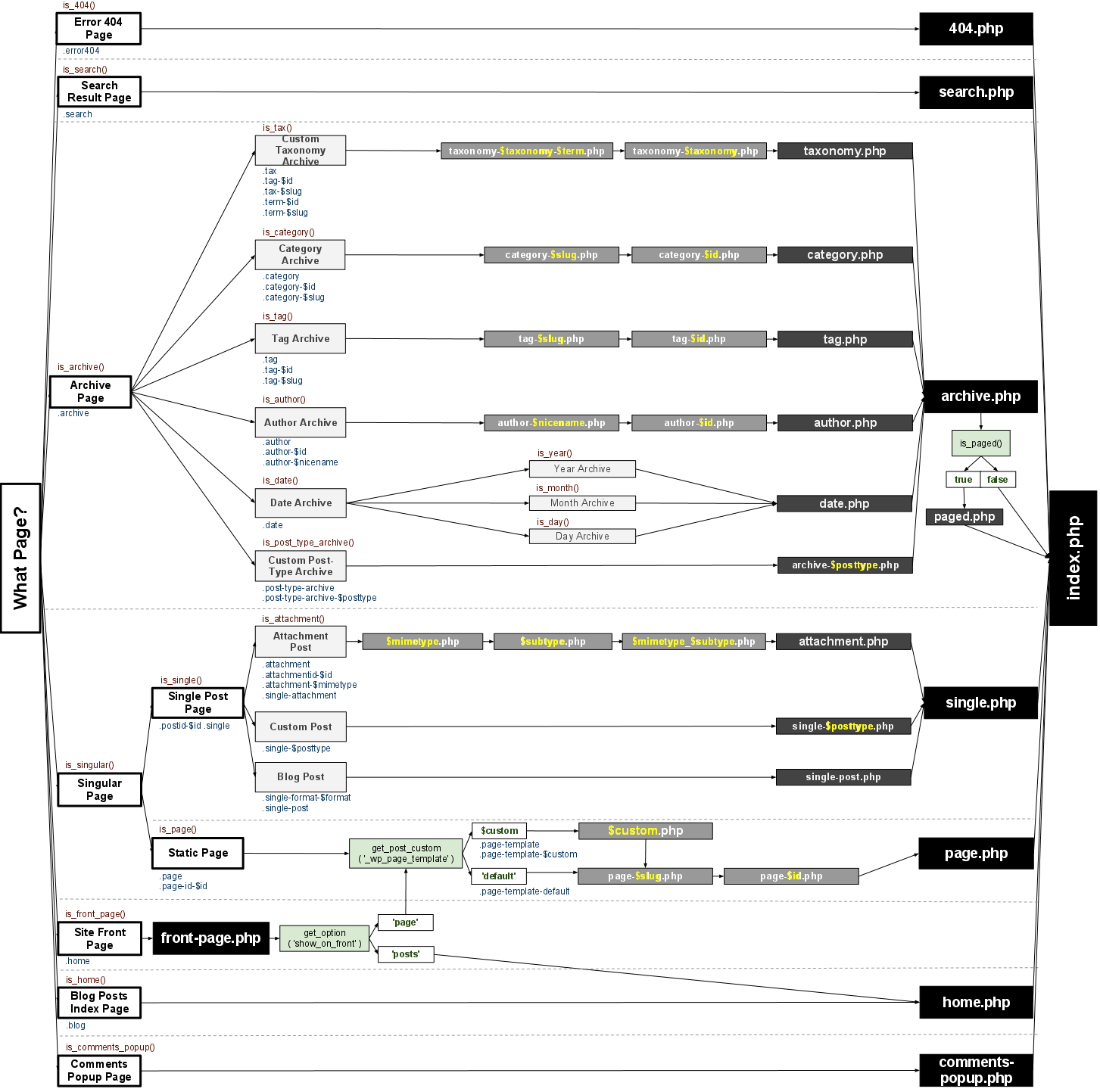
An extended one:

Chip Bennet Template Hierarchy

Text Flow Diagram:

wordpress-text-flow-vs-markdown

Program Flow:

Wordpress 3.0 Program Flow

Query Function Diagram:

WP_Query

Core load diagram:

2eDBf

Nếu bạn có bất cứ câu hỏi nào, hãy liên hệ tôi.

 

Share this
Send this to a friend